OpenPort 2.0 или шьем Outlander Turbo
Re: OpenPort 2.0 или шьем Outlander Turbo
вот
Outlander turbo 2005, 19T,OKADA PROJECTS Plasma Quad Pac, Grimm Speed, Bypass RS. 

-

partizan55 - Есть октан? А если найду?
- Автор темы
- Статус: Не в сети
- Сообщений: 1505
- Зарегистрирован: 04 июл 2012, 23:44
- Откуда: Калуга
- Благодарил (а): 325 раз.
- Поблагодарили: 257 раз.
- Имя: Николай
- Откуда: Калуга
Re: OpenPort 2.0 или шьем Outlander Turbo
Хм... вроде всё в порядке. А если попробовать считать прошивку и сделать "Compare ROM"? Потому что по симптомам вроде зануление области данных knock cel.
-

Rcus - Клубень Stage 3
- Статус: Не в сети
- Сообщений: 563
- Зарегистрирован: 14 дек 2012, 08:15
- Благодарил (а): 11 раз.
- Поблагодарили: 338 раз.
- Имя: Алексей
- Откуда: Челябинск
Re: OpenPort 2.0 или шьем Outlander Turbo
печаль а почему так?Outlander turbo 2005, 19T,OKADA PROJECTS Plasma Quad Pac, Grimm Speed, Bypass RS. 

-

partizan55 - Есть октан? А если найду?
- Автор темы
- Статус: Не в сети
- Сообщений: 1505
- Зарегистрирован: 04 июл 2012, 23:44
- Откуда: Калуга
- Благодарил (а): 325 раз.
- Поблагодарили: 257 раз.
- Имя: Николай
- Откуда: Калуга
Re: OpenPort 2.0 или шьем Outlander Turbo
Я пока с таким лично не сталкивался, но это уже второй случай битого флеша на турбоауте (первый у Chatty - viewtopic.php?f=17&t=560&start=350#p95154). Либо что-то ещё, но у меня нет идей как можно неправильно записать данные в исправный m32r контроллер
-

Rcus - Клубень Stage 3
- Статус: Не в сети
- Сообщений: 563
- Зарегистрирован: 14 дек 2012, 08:15
- Благодарил (а): 11 раз.
- Поблагодарили: 338 раз.
- Имя: Алексей
- Откуда: Челябинск
Re: OpenPort 2.0 или шьем Outlander Turbo
А ты от батарейки прошивался? или просто кабелем?
Ex. Evo IX 0-100: 3.6 0-400m: 11.9
Out Turbo 0-100: <5sec 0-400m: 12.822 td05 evo5, map o2 dump+ 63mm exhaust, dw65c, grimmspeed 3port bcs, 550cc sti injectors, remap
Out Turbo 0-100: <5sec 0-400m: 12.822 td05 evo5, map o2 dump+ 63mm exhaust, dw65c, grimmspeed 3port bcs, 550cc sti injectors, remap
-

catcher - Клубень Stage 1
- Статус: Не в сети
- Сообщений: 220
- Зарегистрирован: 09 мар 2014, 21:12
- Благодарил (а): 29 раз.
- Поблагодарили: 45 раз.
- Имя: Александр
- Откуда: Чебоксары
- Тел.: B9бo3oо7o7o
Re: OpenPort 2.0 или шьем Outlander Turbo
а вот если был вольтаж маленький при записи меньше 13в могло послужить причиной ?
Outlander turbo 2005, 19T,OKADA PROJECTS Plasma Quad Pac, Grimm Speed, Bypass RS. 

-

partizan55 - Есть октан? А если найду?
- Автор темы
- Статус: Не в сети
- Сообщений: 1505
- Зарегистрирован: 04 июл 2012, 23:44
- Откуда: Калуга
- Благодарил (а): 325 раз.
- Поблагодарили: 257 раз.
- Имя: Николай
- Откуда: Калуга
Re: OpenPort 2.0 или шьем Outlander Turbo
Не знаю, утверждать не берусь, но когда аут прошивал всегда на зарядник его ставил, чтоб стабильно 14+ было...
Попробуй с напряжением 14+ перепрошить, или какой там порог для прошивки....
Попробуй с напряжением 14+ перепрошить, или какой там порог для прошивки....
Ex. Evo IX 0-100: 3.6 0-400m: 11.9
Out Turbo 0-100: <5sec 0-400m: 12.822 td05 evo5, map o2 dump+ 63mm exhaust, dw65c, grimmspeed 3port bcs, 550cc sti injectors, remap
Out Turbo 0-100: <5sec 0-400m: 12.822 td05 evo5, map o2 dump+ 63mm exhaust, dw65c, grimmspeed 3port bcs, 550cc sti injectors, remap
-

catcher - Клубень Stage 1
- Статус: Не в сети
- Сообщений: 220
- Зарегистрирован: 09 мар 2014, 21:12
- Благодарил (а): 29 раз.
- Поблагодарили: 45 раз.
- Имя: Александр
- Откуда: Чебоксары
- Тел.: B9бo3oо7o7o
Re: OpenPort 2.0 или шьем Outlander Turbo
Не знаю... С одной стороны m32r - не h8, ему не нужно подавать напрямую Vpp (12В) для перепрошивки, а с другой - хз. Но на кольте было что машина после удачной перепрошивки вообще не завелась (втягивающему не хватало напряжения).
-

Rcus - Клубень Stage 3
- Статус: Не в сети
- Сообщений: 563
- Зарегистрирован: 14 дек 2012, 08:15
- Благодарил (а): 11 раз.
- Поблагодарили: 338 раз.
- Имя: Алексей
- Откуда: Челябинск
Re: OpenPort 2.0 или шьем Outlander Turbo
у меня была подобная херня с малым напряжением, аккум был подразряжен.
коля, если все же не уверен в стабильном вольтаже, попробуй зарядник кинь и перешейся.
но если память не изменяет, то для кривой записи нужно мене 12-12.2В
коля, если все же не уверен в стабильном вольтаже, попробуй зарядник кинь и перешейся.
но если память не изменяет, то для кривой записи нужно мене 12-12.2В
Downpipe Blitz, test pipe Blitz, OBX Resonator, OBX Forza muffler, TD05HR-16G6-9,8T, piping kit CXRacing, sensors STRI и Innovate, bypass Evo RS, fuel pump Walbro 255 l\h, MAF Evo, injector Evo 560cc, BLITZ DUAL-SBC, rear differential RallyArt.
-

KVADRAT - Клубень Unlim 500+
- Статус: Не в сети
- Сообщений: 2254
- Зарегистрирован: 04 июл 2012, 11:36
- Благодарил (а): 421 раз.
- Поблагодарили: 162 раз.
- Имя: Михаил
- Откуда: Белгород
Re: OpenPort 2.0 или шьем Outlander Turbo
залил старую без патча и опять ее считал, данные где патч затерлись ни все, а где кнок мил вообще все осталось.
Outlander turbo 2005, 19T,OKADA PROJECTS Plasma Quad Pac, Grimm Speed, Bypass RS. 

-

partizan55 - Есть октан? А если найду?
- Автор темы
- Статус: Не в сети
- Сообщений: 1505
- Зарегистрирован: 04 июл 2012, 23:44
- Откуда: Калуга
- Благодарил (а): 325 раз.
- Поблагодарили: 257 раз.
- Имя: Николай
- Откуда: Калуга
Re: OpenPort 2.0 или шьем Outlander Turbo
сегодня заезжал с турбоаутом шитым (не знаю кто и где его шил, но сослов хозяина он у него невьебено едет и шили его в мск гдето) ....привёз я ему корпусов пятнадцать примерно-десять минмум. Это я к чему - истина где то рядом посоны)
https://www.drive2.ru/r/mitsubishi/lanc ... n/1650973/
Самое херовое что можно сделать с аиртреком - свапнуть туда меху.
А спустя год полтора ты поймешь, что покупка трека это была большая ошибка, но будет поздно - закопано бабла уже много и отступать некуда...толи дело Алёша наебал судьбу трижды хитрый х*й.
Продать трека = признать свою слабость и сдаться.
Самое херовое что можно сделать с аиртреком - свапнуть туда меху.
А спустя год полтора ты поймешь, что покупка трека это была большая ошибка, но будет поздно - закопано бабла уже много и отступать некуда...толи дело Алёша наебал судьбу трижды хитрый х*й.
Продать трека = признать свою слабость и сдаться.
-

михаил82 - Душитель минводный
- Статус: Не в сети
- Сообщений: 7559
- Зарегистрирован: 22 ноя 2012, 12:02
- Откуда: от туда
- Благодарил (а): 868 раз.
- Поблагодарили: 1083 раз.
- Имя: михаил
- Откуда: мин.воды - саратов
- Тел.: 02
Re: OpenPort 2.0 или шьем Outlander Turbo
Ты снова читеришь на спортбензе?
Я на Вконтакте /// Мой проект Airtrek Turbo "White Power" /// Турбоястреб на DRIVE2.RU
Турбосемья - мы всегда найдем чего бы у вас обосрать! (c)
Cколько людей, столько раз тебя и обосрут за твое мнение (c)
-

C00LM4N - Злой Админъ
- Статус: Не в сети
- Сообщений: 9972
- Зарегистрирован: 04 июл 2012, 10:02
- Откуда: Москва
- Благодарил (а): 586 раз.
- Поблагодарили: 1440 раз.
- Имя: Сергей
- Откуда: Москва
Re: OpenPort 2.0 или шьем Outlander Turbo
михаил82 писал(а):сегодня заезжал с турбоаутом шитым....
Эй, нигер, тут тема не про гонки

Ex. Evo IX 0-100: 3.6 0-400m: 11.9
Out Turbo 0-100: <5sec 0-400m: 12.822 td05 evo5, map o2 dump+ 63mm exhaust, dw65c, grimmspeed 3port bcs, 550cc sti injectors, remap
Out Turbo 0-100: <5sec 0-400m: 12.822 td05 evo5, map o2 dump+ 63mm exhaust, dw65c, grimmspeed 3port bcs, 550cc sti injectors, remap
-

catcher - Клубень Stage 1
- Статус: Не в сети
- Сообщений: 220
- Зарегистрирован: 09 мар 2014, 21:12
- Благодарил (а): 29 раз.
- Поблагодарили: 45 раз.
- Имя: Александр
- Откуда: Чебоксары
- Тел.: B9бo3oо7o7o
Re: OpenPort 2.0 или шьем Outlander Turbo
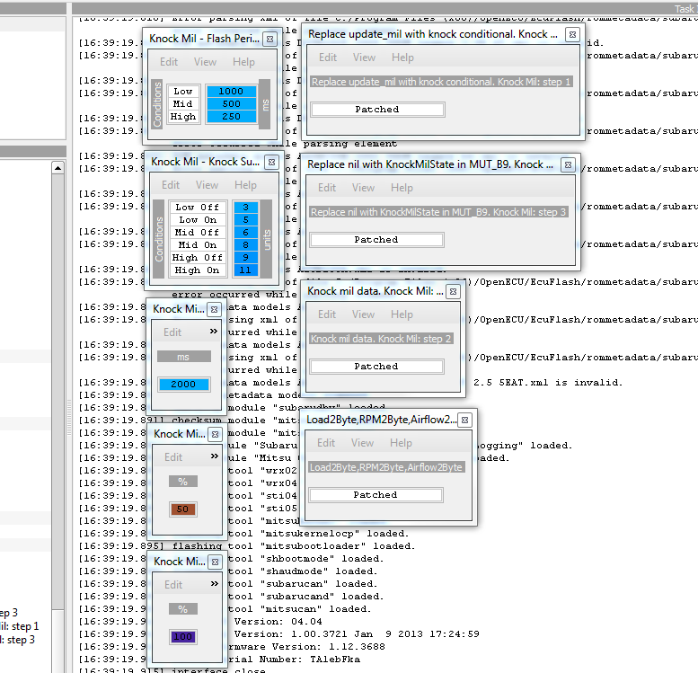
Тоже попробовал патчи, сначала записалось норм, все работало, залил свою прошивку, с патчами начались глюки такие же как у партизана, если они в старших адресах после 384kb, то видимо как то не так экуфлеш их пишеи, потому что как буд-то после 384kb запись резко ускоряется
В итоге залил первоначальную прошивку, но патчи остались. Может их перенести в первые 384kb, там есть место для них?
В итоге залил первоначальную прошивку, но патчи остались. Может их перенести в первые 384kb, там есть место для них?
Ex. Evo IX 0-100: 3.6 0-400m: 11.9
Out Turbo 0-100: <5sec 0-400m: 12.822 td05 evo5, map o2 dump+ 63mm exhaust, dw65c, grimmspeed 3port bcs, 550cc sti injectors, remap
Out Turbo 0-100: <5sec 0-400m: 12.822 td05 evo5, map o2 dump+ 63mm exhaust, dw65c, grimmspeed 3port bcs, 550cc sti injectors, remap
-

catcher - Клубень Stage 1
- Статус: Не в сети
- Сообщений: 220
- Зарегистрирован: 09 мар 2014, 21:12
- Благодарил (а): 29 раз.
- Поблагодарили: 45 раз.
- Имя: Александр
- Откуда: Чебоксары
- Тел.: B9бo3oо7o7o
Re: OpenPort 2.0 или шьем Outlander Turbo
Ну вообще запись должна ускоряться примерно после 344К, потому что выше всё забито 0xff, что соответствует состоянию страницы после стирания.
Можно перенести, там как минимум два неразрывных блока по 40К есть
Можно перенести, там как минимум два неразрывных блока по 40К есть
-

Rcus - Клубень Stage 3
- Статус: Не в сети
- Сообщений: 563
- Зарегистрирован: 14 дек 2012, 08:15
- Благодарил (а): 11 раз.
- Поблагодарили: 338 раз.
- Имя: Алексей
- Откуда: Челябинск
Re: OpenPort 2.0 или шьем Outlander Turbo
Значит дело не в месте в памяти до или после, почему то именно криво записывается в эту же область во второй раз... Как то можно ее отчистит, записав 0хff а потом поверх патчи. Хотя по сути залив сток прошивку я это и делал
Ex. Evo IX 0-100: 3.6 0-400m: 11.9
Out Turbo 0-100: <5sec 0-400m: 12.822 td05 evo5, map o2 dump+ 63mm exhaust, dw65c, grimmspeed 3port bcs, 550cc sti injectors, remap
Out Turbo 0-100: <5sec 0-400m: 12.822 td05 evo5, map o2 dump+ 63mm exhaust, dw65c, grimmspeed 3port bcs, 550cc sti injectors, remap
-

catcher - Клубень Stage 1
- Статус: Не в сети
- Сообщений: 220
- Зарегистрирован: 09 мар 2014, 21:12
- Благодарил (а): 29 раз.
- Поблагодарили: 45 раз.
- Имя: Александр
- Откуда: Чебоксары
- Тел.: B9бo3oо7o7o
Re: OpenPort 2.0 или шьем Outlander Turbo
У меня есть только одно подозрение, что модификации F3/F4 (384K/512K памяти) контроллера M32170 производятся на одной линии, а по результатам тестов маркируются соответствующим образом.
Перенёс патчи, разослал xml описания, жду результатов.
Перенёс патчи, разослал xml описания, жду результатов.
-

Rcus - Клубень Stage 3
- Статус: Не в сети
- Сообщений: 563
- Зарегистрирован: 14 дек 2012, 08:15
- Благодарил (а): 11 раз.
- Поблагодарили: 338 раз.
- Имя: Алексей
- Откуда: Челябинск
Re: OpenPort 2.0 или шьем Outlander Turbo
объясните для самых одаренных пожалуйста.
в чем логика и связь?
в чем логика и связь?
Downpipe Blitz, test pipe Blitz, OBX Resonator, OBX Forza muffler, TD05HR-16G6-9,8T, piping kit CXRacing, sensors STRI и Innovate, bypass Evo RS, fuel pump Walbro 255 l\h, MAF Evo, injector Evo 560cc, BLITZ DUAL-SBC, rear differential RallyArt.
-

KVADRAT - Клубень Unlim 500+
- Статус: Не в сети
- Сообщений: 2254
- Зарегистрирован: 04 июл 2012, 11:36
- Благодарил (а): 421 раз.
- Поблагодарили: 162 раз.
- Имя: Михаил
- Откуда: Белгород
Re: OpenPort 2.0 или шьем Outlander Turbo
Патч как я понял заключается в следующем: подменяется адресс функции обработки чего либо, сама функция (патч) находится после 348кб, в пределах первых 384кб подменяется просто адресс на вызов новой функции (степ 1), которая расположена после 384кб. Но контроллер записывает корректно только первые 384кб, а что дальше он пишет не понятно, возможно страницы памяти после 384кб маркируются каким-то образом, поэтому туда пишется/перезаписывается не корректно. Поэтому есть предложение перевести патчи сами (сами обработчики) в первые 384кб и подменять соответствено их адресса на новые участки памяти в пределах 384кб. Незнаю понятно или нет))) в общем надо все в первые 384кб перенсти все патчи)))
Хотя я скорее всего ошибаюсь) чисто мое предположение
Хотя я скорее всего ошибаюсь) чисто мое предположение
Ex. Evo IX 0-100: 3.6 0-400m: 11.9
Out Turbo 0-100: <5sec 0-400m: 12.822 td05 evo5, map o2 dump+ 63mm exhaust, dw65c, grimmspeed 3port bcs, 550cc sti injectors, remap
Out Turbo 0-100: <5sec 0-400m: 12.822 td05 evo5, map o2 dump+ 63mm exhaust, dw65c, grimmspeed 3port bcs, 550cc sti injectors, remap
-

catcher - Клубень Stage 1
- Статус: Не в сети
- Сообщений: 220
- Зарегистрирован: 09 мар 2014, 21:12
- Благодарил (а): 29 раз.
- Поблагодарили: 45 раз.
- Имя: Александр
- Откуда: Чебоксары
- Тел.: B9бo3oо7o7o
Re: OpenPort 2.0 или шьем Outlander Turbo
Ну у в целом то понятно.
Но при таком раскладе должно косячить стабильно у всех?
Но при таком раскладе должно косячить стабильно у всех?
Downpipe Blitz, test pipe Blitz, OBX Resonator, OBX Forza muffler, TD05HR-16G6-9,8T, piping kit CXRacing, sensors STRI и Innovate, bypass Evo RS, fuel pump Walbro 255 l\h, MAF Evo, injector Evo 560cc, BLITZ DUAL-SBC, rear differential RallyArt.
-

KVADRAT - Клубень Unlim 500+
- Статус: Не в сети
- Сообщений: 2254
- Зарегистрирован: 04 июл 2012, 11:36
- Благодарил (а): 421 раз.
- Поблагодарили: 162 раз.
- Имя: Михаил
- Откуда: Белгород
Re: OpenPort 2.0 или шьем Outlander Turbo
Патч встал ровно, пока не пойму как работает, так как может сигналить при мало нагрузке, а может молчать при валилове, возможно бенз гавно...
Outlander turbo 2005, 19T,OKADA PROJECTS Plasma Quad Pac, Grimm Speed, Bypass RS. 

-

partizan55 - Есть октан? А если найду?
- Автор темы
- Статус: Не в сети
- Сообщений: 1505
- Зарегистрирован: 04 июл 2012, 23:44
- Откуда: Калуга
- Благодарил (а): 325 раз.
- Поблагодарили: 257 раз.
- Имя: Николай
- Откуда: Калуга
Re: OpenPort 2.0 или шьем Outlander Turbo
бензин гавно
-

Dimarik - Капитан улитка!
- Статус: Не в сети
- Сообщений: 8220
- Зарегистрирован: 04 июл 2012, 10:31
- Благодарил (а): 789 раз.
- Поблагодарили: 976 раз.
- Имя: Дмитрий
- Откуда: Москва
Re: OpenPort 2.0 или шьем Outlander Turbo
смотрел что кажет эвоскан когда моргает чек , при включении эвоскана чек переставал моргать, кноки показывал только эвоскан.
Outlander turbo 2005, 19T,OKADA PROJECTS Plasma Quad Pac, Grimm Speed, Bypass RS. 

-

partizan55 - Есть октан? А если найду?
- Автор темы
- Статус: Не в сети
- Сообщений: 1505
- Зарегистрирован: 04 июл 2012, 23:44
- Откуда: Калуга
- Благодарил (а): 325 раз.
- Поблагодарили: 257 раз.
- Имя: Николай
- Откуда: Калуга
Re: OpenPort 2.0 или шьем Outlander Turbo
Чек начинает в патче моргать при достиении 5 кноков, перстант при 3 вроде. У меня детонит при 3000-4000 (но не более 3-4, на гоячем куллере чуть больше). Главное что потом детон проходит) поэтому бывает что при детоне эвоскан показывает, а лампа чека молчит.
Ex. Evo IX 0-100: 3.6 0-400m: 11.9
Out Turbo 0-100: <5sec 0-400m: 12.822 td05 evo5, map o2 dump+ 63mm exhaust, dw65c, grimmspeed 3port bcs, 550cc sti injectors, remap
Out Turbo 0-100: <5sec 0-400m: 12.822 td05 evo5, map o2 dump+ 63mm exhaust, dw65c, grimmspeed 3port bcs, 550cc sti injectors, remap
-

catcher - Клубень Stage 1
- Статус: Не в сети
- Сообщений: 220
- Зарегистрирован: 09 мар 2014, 21:12
- Благодарил (а): 29 раз.
- Поблагодарили: 45 раз.
- Имя: Александр
- Откуда: Чебоксары
- Тел.: B9бo3oо7o7o
Re: OpenPort 2.0 или шьем Outlander Turbo
Проверьте кто-нибудь EcuFlash 1.44.4247 на ауте - получится ли прочитать. Я сейчас вместе с Tactrix разбираюсь с проблемой. Возможно он перестал нормально работать с M32R (все, что читалось как Lancer RalliArt 512k).
Outlander Turbo (2.4 + TD05HRA)
- Chatty
- Клубень Stage 1
- Статус: Не в сети
- Сообщений: 64
- Зарегистрирован: 08 фев 2014, 07:39
- Благодарил (а): 7 раз.
- Поблагодарили: 26 раз.
- Имя: Станислав
- Откуда: Казахстан
Кто сейчас на форуме
Сейчас этот форум просматривают: нет зарегистрированных пользователей и гости: 5

TuningEvo.Club Shop
TuningEvo.Club
Club Mail